This website requires JavaScript.
Explore
Help
Sign In
github
/
descheduler
Watch
1
Star
0
Fork
0
You've already forked descheduler
mirror of
https://github.com/kubernetes-sigs/descheduler.git
synced
2026-03-02 09:40:19 +00:00
Code
Issues
Packages
Projects
Releases
Wiki
Activity
Files
5b4719634c4563a1ca877982ac5b94de4460afe6
descheduler
/
docs
/
release-process.png
Mike Dame
725ca47bda
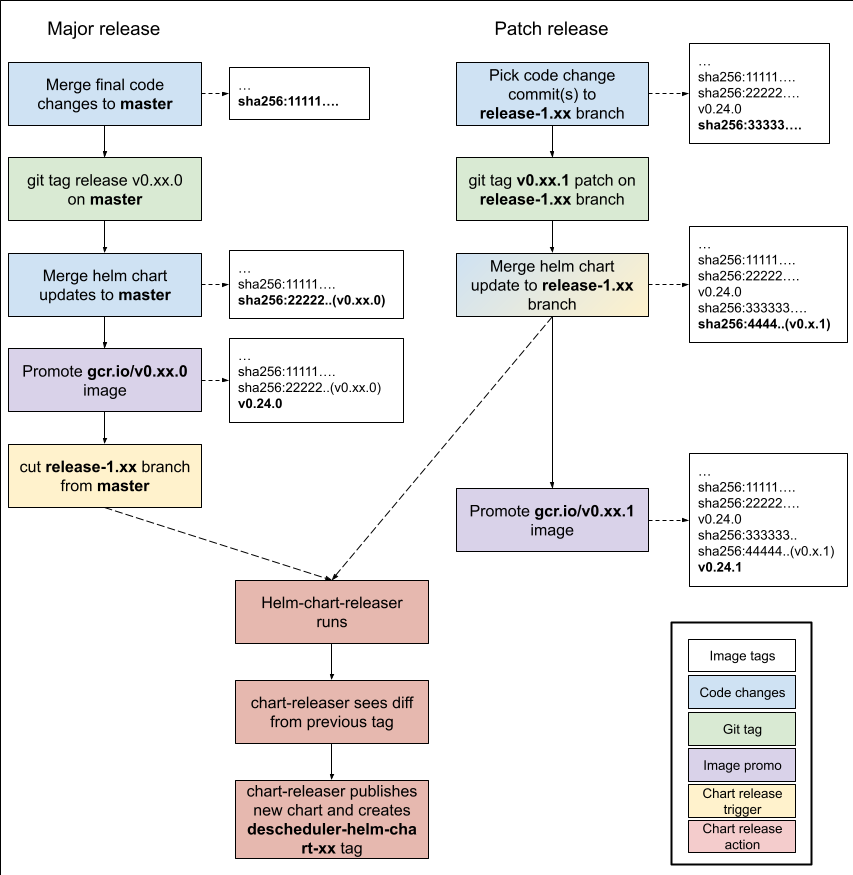
Update release guide docs
2022-05-25 15:36:58 +00:00
121 KiB
853x875px
Raw
History
Reference in New Issue
View Git Blame
Copy Permalink